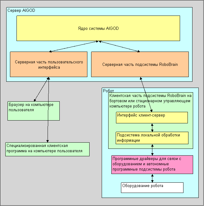
Я столкнулся с рядом трудностей при создании автономной программной платформы AIAssistant. Основная из них - это довольно большая база знаний. Это нехорошо и при распространении программы как обычного пользовательского приложения, так и встраиваемого/настольного приложения для управления роботом.
Сейчас мне кажется, что интересным решением может стать создание единой клиент-серверной платформы, централизованно обслуживающей с помощью толстеньких клиентов (программ, работающих на клиентской стороне).
Клиенты должны выполнять следующие функции:
1. Обеспечивать связь - свою и сервера с оборудованием с помощью программных подключаемых драйверов.
2. Обеспечивать ресурсоемкие первичные вычисления. К таким вычислениям я отношу в первую очередь обработку изображений до требуемой степени абстракции, с которыми работает сервер.
3. Обеспечивать быструю примитивную автономную реакцию системы (рефлексы), т.к. роботы работают в реальном времени и критическим является время реакции. Возможно, что такая автономность не потребуется.
4. Обеспечивать свою связь с удаленным сервером.
5...
Сервер должен выполнять следующие функции:
1. Служить единым хранилищем опыта роботов.
2. Выполнять все главные информационные функции жизнедеятельности робота.
3...
Вот такая приблизительно мысль. М.б. кому-то она интересна? Хотелось бы с кем-нибудь тнад такой платформой поработать совместно. Условия можно обсудить. Но сейчас в первую очередь нужно саму идею распределенного роботостроения обсудить.


