![]() |
roboforum.ruТехнический форум по робототехнике. |
|
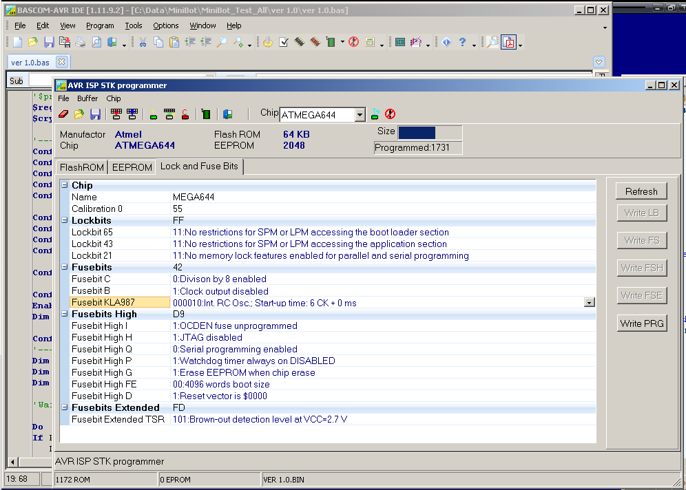
regenerator писал(а):Подскажите, какие фьюзы нужно включить(поставить галочку в CVAVR) у меги32, чтобы включился внутренний генератор(1Мгц)?


Neman2000 писал(а):Калькулятор фузов на тиню2313,мегу8,16,32.-
Aleksey280 писал(а):Подскажите пожалуйста, как мне выставить галочки фьюзов ATtini13 для работы от внутреннего генератора 128 кГц и чтобы при этом он остался перепрограмируемым (а то один уже не шъется и не читается). Использую PonyProg. Описание микроконтроллера на английском и я боюсь ошибиться во второй раз, а то мне за ними далеко ехать.
(я думал что галочки наоборот выставил), вот перепаял, сегодня хотел шить правильно... Но автор пишет что и так и эдак шил - все одно проц теряется
avr123.nm.ru писал(а):что за АВТОР ?
Master писал(а):Mega16 3-8MHz, конденсаторы на кварц 12-22pF.
Взято с


Все верно и в соответсвии с даташит талица 5 на АТМЕГА 16 - что и указано на сдланом вами скриншоте.pcs7 писал(а):На установленны другие галочки:
не отмечен фьюз SUT0...
Там же сказано что надо всегда смотреть в даташит КОНКРЕТНО ВАШЕГО микроконтроллера.pcs7 писал(а):... чуть не спалил себе мозг, но так толком и не понял как их выставлять в моем случае
pcs7 писал(а):первый раз в жизни прошивал контроллер (Atmega8), с настройками как у Master'a. Программа вроде бы залилась, контроллер подал признаки жизни(замигал светодиод).
Сейчас этот форум просматривают: нет зарегистрированных пользователей и гости: 0