WiFi робот на базе бюджетного PLC (!!!начинающим!!!).

Раздел создан специально для людей которым интересна робототехника, но в силу разных причин они не знают с чего начать.
Задавайте ваши вопросы, какими бы простыми они не казались, постоянные посетители форума постараются ответить на них по мере своих сил.
Робот своими руками. Самодельный робот.

Re: WiFi робот на базе бюджетного PLC (!!!начинающим!!!).

Сообщение Scorpio » 22 июн 2011, 16:57

Красиво оформлено, ничего не скажешь.
Аватара пользователя
Scorpio
 
Сообщения: 2702
Зарегистрирован: 30 сен 2008, 18:49
Откуда: Где-то в Латинской Америке

Re: WiFi робот на базе бюджетного PLC (!!!начинающим!!!).

Сообщение Bolelsik » 23 июн 2011, 18:09

Придумал еще один привод для радара. На следующей неделе наверное сделаю очередной. А пока собрал куски софта и попробовал объединить в одно целое. Вроде без косяков получилось. Контроллер работает нормально. СКАДА не тормозит. Пытал без аккумуляторов на блоке питания 0.5 А, поэтому моторы работали без нагрузки (камера, WiFi, контроллер и датчики жрут почти столько же). На фото - общий вид пульта управления (наброски), на видео:
первые кадры - проверка работы ИК радара. При повороте датчиков изменяется угол и, соответственно, дистанция до цели. Система хорошо определяет предметы находящиеся друг за другом. Условие: горизонтальные размеры предметов должны быть меньше базы радара. Далее, на видео, оценка реакции системы на нажатие кнопок управления и работы контроля напряжения батарей. Все работает четко без тормозов.
Скада.JPG
Прототип системы управления (MasterScada v. 3.2 Demo)

.
PS
На выходных буду пробовать связать две разные сиемы - ARM7 и ILC 130. Работать буду через Ethernet, чтобы можно было связать по WiFi (у прототипа появятся длинные руки...или большие уши :D ).
Bolelsik
 
Сообщения: 26
Зарегистрирован: 03 июн 2011, 18:02

Re: WiFi робот на базе бюджетного PLC (!!!начинающим!!!).

Сообщение Bolelsik » 24 июн 2011, 04:25

:D Прототип Гуглит :D
Google.JPG
Прототип Гуглит

Случайно скопировал адрес в настройки системы управления :)
Надо будет организовать еще один видеокадр с интернетом (для поиска информации онлайн :D )
Bolelsik
 
Сообщения: 26
Зарегистрирован: 03 июн 2011, 18:02

Re: WiFi робот на базе бюджетного PLC (!!!начинающим!!!).

Сообщение Bolelsik » 24 июн 2011, 18:56

Как-то попалась мне одна очень интересная плата-прототип устройства удаленного ввода-вывода (прототип TAU-G),
досталаь мне на шару-после испытаний на ЕМС у нее повылетали все входы ( по стандарту 10кВ на порт для проверки гальванической развязки). Плата закрыта, без мозгов - рассчитана на софтлогик системы, а значит есть OPC сервер :). Сначала я на ней телегу построил побаловались мы с ребенком - одно плохо: нет входов. Все остальное работает. И того имеем 4 выхода плюс OPC. Решили прикрутить эти 4 выхода к ILC130 ( если прототип является подвижной информационной системой, то эта платка может выполнять различные функции распределенной перифирии, например включать пожарный насос по команде робота, а может иметь свой канал связи и находиться на мобильной платформе, выполняя роль резервной системы управления, управляясь со скады). OPC стандартная технология http://ru.wikipedia.org/wiki/OPC. OPC состоит из сервера и клиента. Роль клиента обычно выполняет SCADA.
Вот как выглядит дерево тегов в TAU-G
OPC.JPG
Дерево тегов (OPC перемнных)

Схема взаимодействия между прототипом и платой выглядит следующим образом: плата подключена к компьютеру по LAN (у меня нет второго роутера), а прототип сидит на вайфае см рисуок ниже
Коммуникации.JPG
коммуникации

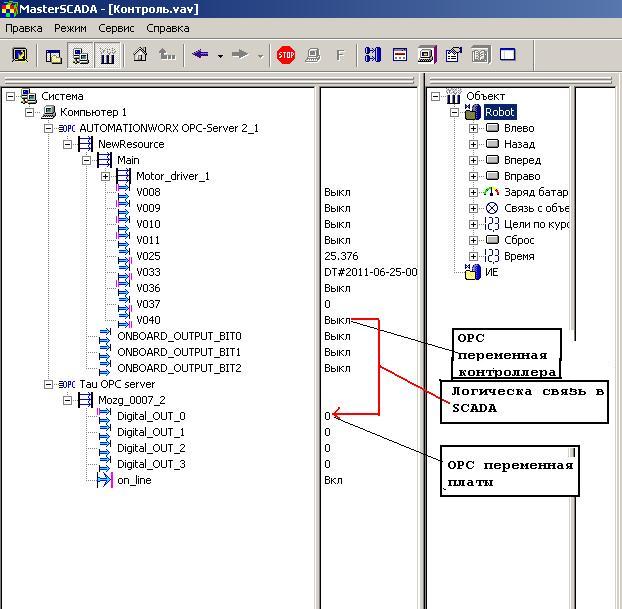
Переменная контроллера -V040 напрямую связана с первым физическим входом контроллера.
А вот как вcе выглядит в SCADA.
Связь PLC и платы.JPG
Дерво тегов в Мастерскаде

Результат.JPG
Дерво тегов в Мастерскаде

Вот как все выглядит на практике: управляя физическим входом контроллера мы изменяем
состояние выхода платы (включаем или выключаем). Результат: у нас появились очень динные руки: размером с весь интернет
Bolelsik
 
Сообщения: 26
Зарегистрирован: 03 июн 2011, 18:02

Пред.

Вернуться в Новичкам или основы основ роботостроения.

Кто сейчас на конференции

Сейчас этот форум просматривают: нет зарегистрированных пользователей и гости: 0

cron