![]() |
roboforum.ruТехнический форум по робототехнике. |
|
).
Прототип Гуглит 

)
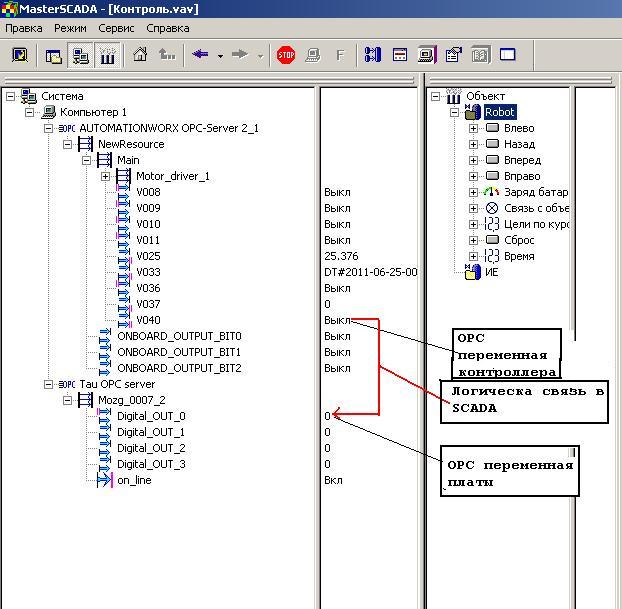
. Сначала я на ней телегу построил побаловались мы с ребенком - одно плохо: нет входов. Все остальное работает. И того имеем 4 выхода плюс OPC. Решили прикрутить эти 4 выхода к ILC130 ( если прототип является подвижной информационной системой, то эта платка может выполнять различные функции распределенной перифирии, например включать пожарный насос по команде робота, а может иметь свой канал связи и находиться на мобильной платформе, выполняя роль резервной системы управления, управляясь со скады). OPC стандартная технология . OPC состоит из сервера и клиента. Роль клиента обычно выполняет SCADA.Вернуться в Новичкам или основы основ роботостроения.
Сейчас этот форум просматривают: нет зарегистрированных пользователей и гости: 0