roboforum.ru

Технический форум по робототехнике.
Текущее время: 26 ноя 2025, 21:46

Часовой пояс: UTC + 4 часа




Начать новую тему Ответить на тему  [ Сообщений: 68 ]  На страницу Пред.  1, 2, 3, 4, 5  След.
Автор Сообщение
 Заголовок сообщения: Re: [FAQ] Fuse биты - примеры установки фьюзов AVR
СообщениеДобавлено: 27 авг 2008, 12:15 
Не в сети

Зарегистрирован: 28 май 2008, 21:56
Сообщения: 50
Откуда: планета Земля
прог. языки: Паскаль, Си.
Подскажите, какие фьюзы нужно включить(поставить галочку в CVAVR) у меги32, чтобы включился внутренний генератор(1Мгц)?

_________________
Лучший способ запомнить что нибудь — постараться это забыть.


Вернуться к началу
 Профиль  
 
 Заголовок сообщения: Re: [FAQ] Fuse биты - примеры установки фьюзов AVR
СообщениеДобавлено: 27 авг 2008, 21:33 
Не в сети
отсылающий читать курс
Аватара пользователя

Зарегистрирован: 06 ноя 2005, 04:18
Сообщения: 14195
Откуда: Москва
regenerator писал(а):
Подскажите, какие фьюзы нужно включить(поставить галочку в CVAVR) у меги32, чтобы включился внутренний генератор(1Мгц)?

Попробуй начать читать ! Это не сложно ... но ОЧЕНЬ эффективно !Изображение


Вернуться к началу
 Профиль  
 
 Заголовок сообщения: Re: [FAQ] Fuse биты - примеры установки фьюзов AVR
СообщениеДобавлено: 01 сен 2008, 19:55 
Не в сети

Зарегистрирован: 20 авг 2008, 15:12
Сообщения: 8
Простите за немного глупый вопрос,а в авр студии как выставлять фьюзы?а то проргер приобрёл,он тока с авр студией работает


Вернуться к началу
 Профиль  
 
 Заголовок сообщения: Re: [FAQ] Fuse биты - примеры установки фьюзов AVR
СообщениеДобавлено: 24 ноя 2008, 00:27 
Не в сети

Зарегистрирован: 29 дек 2004, 23:15
Сообщения: 3744
Откуда: Санкт-Петербург
прог. языки: C, C++, C#, Asm
ФИО: Кашликов Сергей
Решил прошить Мегу8 с помощью AVRISP. Внешний кварц на 8МГц. Прошил вот такой конфигурацией, если честно то не понятно написано в AVR Studio.. Как обычно проц перестал видица. Хочу спросить мегагуру что есть моя ошибко?

Добавлено спустя 31 минуту 27 секунд:
Йопт, йа должен был ставить External Crystal... ладно, перепаяю)


Вложения:
fuse.JPG
fuse.JPG [ 24.31 КиБ | Просмотров: 24428 ]
Вернуться к началу
 Профиль  
 
 Заголовок сообщения: Re: [FAQ] Fuse биты - примеры установки фьюзов AVR
СообщениеДобавлено: 29 ноя 2008, 01:35 
Не в сети
Аватара пользователя

Зарегистрирован: 01 апр 2008, 02:29
Сообщения: 67
Откуда: Тирасполь
Вложение:
Комментарий к файлу: все настройки галок совпадають с Pony & CVA
2.jpg
2.jpg [ 25.08 КиБ | Просмотров: 24403 ]

Народ,пользуйтесь,там ведь доступно и понятно.


Вложения:
Комментарий к файлу: А вот тут ВСЕ НАОБОРОТ!!!
3.jpg
3.jpg [ 36.71 КиБ | Просмотров: 24437 ]
Комментарий к файлу: А вот то, что нужно практически каждомо,не ломать голову,и стараться меньше это делать другим.
1.jpg
1.jpg [ 47.42 КиБ | Просмотров: 24537 ]
Вернуться к началу
 Профиль  
 
 Заголовок сообщения: Re: [FAQ] Fuse биты - примеры установки фьюзов AVR
СообщениеДобавлено: 03 янв 2009, 12:58 
Не в сети

Зарегистрирован: 21 дек 2008, 19:47
Сообщения: 5
Калькулятор фузов на тиню2313,мегу8,16,32.- http://microprocessor.by.ru/fusecalculator.htm


Вернуться к началу
 Профиль  
 
 Заголовок сообщения: Re: [FAQ] Fuse биты - примеры установки фьюзов AVR
СообщениеДобавлено: 03 янв 2009, 16:31 
Не в сети
Аватара пользователя

Зарегистрирован: 28 дек 2004, 20:33
Сообщения: 10211
Откуда: Тольятти
Skype: Ed_Gull
прог. языки: Bascom AVR Basic
ФИО: Гуль Эдуард Викторович
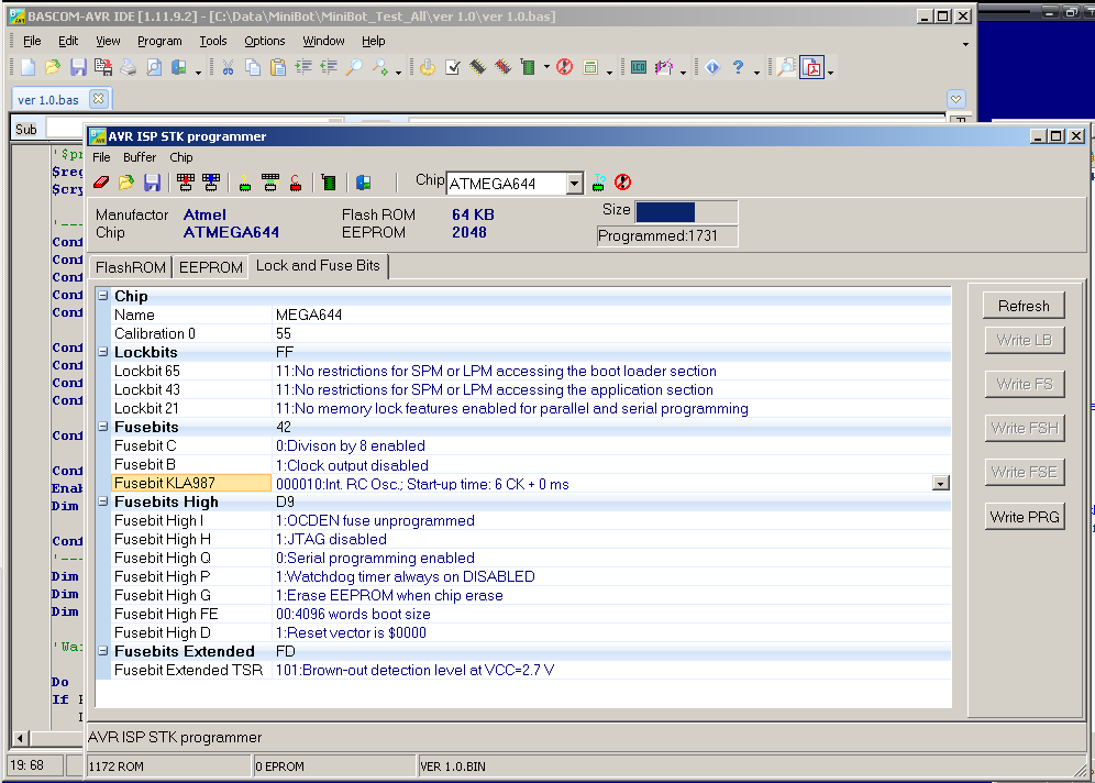
шо вы все такие мазохисты-то?... :D


Вложение:
1.PNG
1.PNG [ 60.87 КиБ | Просмотров: 24921 ]

Вложение:
2.PNG
2.PNG [ 64.78 КиБ | Просмотров: 24588 ]


Вернуться к началу
 Профиль  
 
 Заголовок сообщения: Re: [FAQ] Fuse биты - примеры установки фьюзов AVR
СообщениеДобавлено: 10 мар 2009, 22:27 
Не в сети

Зарегистрирован: 03 мар 2009, 22:18
Сообщения: 3
Откуда: Россия
Neman2000 писал(а):
Калькулятор фузов на тиню2313,мегу8,16,32.- http://microprocessor.by.ru/fusecalculator.htm

А еще здесь: http://www.engbedded.com/fusecalc/


Вернуться к началу
 Профиль  
 
 Заголовок сообщения: Re: [FAQ] Fuse биты - примеры установки фьюзов AVR
СообщениеДобавлено: 27 мар 2009, 23:45 
Не в сети

Зарегистрирован: 27 мар 2009, 19:54
Сообщения: 1
Откуда: Харьков
Подскажите пожалуйста, что эти галочки означают ?

У одних они стоят, у других - нет !!

- check signature
- check erasure
- preserve EEPROM
- Verify


Вернуться к началу
 Профиль  
 
 Заголовок сообщения: Re: [FAQ] Fuse биты - примеры установки фьюзов AVR
СообщениеДобавлено: 22 апр 2009, 15:58 
Не в сети
Аватара пользователя

Зарегистрирован: 30 янв 2009, 01:24
Сообщения: 784
Откуда: Запорожье
прог. языки: Си, AvrASM, STL, САС, учу Си++
ФИО: Павел
Aleksey280 писал(а):
Подскажите пожалуйста, как мне выставить галочки фьюзов ATtini13 для работы от внутреннего генератора 128 кГц и чтобы при этом он остался перепрограмируемым (а то один уже не шъется и не читается). Использую PonyProg. Описание микроконтроллера на английском и я боюсь ошибиться во второй раз, а то мне за ними далеко ехать.


У меня такой-же вопрос. Защил фузы через STK200 через Кодевижн - проц больще не определялся :( (я думал что галочки наоборот выставил), вот перепаял, сегодня хотел шить правильно... Но автор пишет что и так и эдак шил - все одно проц теряется :sorry:
Как шить-то???


Вернуться к началу
 Профиль  
 
 Заголовок сообщения: Re: [FAQ] Fuse биты - примеры установки фьюзов AVR
СообщениеДобавлено: 22 апр 2009, 19:33 
Не в сети
отсылающий читать курс
Аватара пользователя

Зарегистрирован: 06 ноя 2005, 04:18
Сообщения: 14195
Откуда: Москва
что за АВТОР ?


Вернуться к началу
 Профиль  
 
 Заголовок сообщения: Re: [FAQ] Fuse биты - примеры установки фьюзов AVR
СообщениеДобавлено: 22 апр 2009, 22:08 
Не в сети
Аватара пользователя

Зарегистрирован: 30 янв 2009, 01:24
Сообщения: 784
Откуда: Запорожье
прог. языки: Си, AvrASM, STL, САС, учу Си++
ФИО: Павел
avr123.nm.ru писал(а):
что за АВТОР ?

"Aleksey280 писал(а):" - несколько постов назад всплыл вопрос

Но проблема решилась - контроллер медленно работал по причине включенного прескалера, который я благополучно проигнорировал в даташете. так что вопрос снят.


Вернуться к началу
 Профиль  
 
 Заголовок сообщения: Re: Fuse биты - лучше один раз увидеть
СообщениеДобавлено: 19 июн 2009, 12:15 
Не в сети

Зарегистрирован: 19 июн 2009, 11:23
Сообщения: 2
Откуда: Тверь
Master писал(а):
Mega16 3-8MHz, конденсаторы на кварц 12-22pF.
Взято с http://avr123.nm.ru/07.htm


На http://avr123.nm.ru/07.htm установленны другие галочки:

Изображение

точнее не отмечен фьюз SUT0...
На том же сайте расписано назначение фьюзов SUT1 и SUT0:
"SUT1 и SUT0 — fuse биты, управляющие режимом запуска тактовых генераторов МК. Связаны с нижеописываемыми битами, определяющими тип и частоту тактового генератора, причем связь весьма хитрая и запутанная. При ошибочной их установки возможны ситуации неустойчивого запуска генератора или неодногратного сброса МК в процессе подачи на него питания."
... чуть не спалил себе мозг, но так толком и не понял как их выставлять в моем случае

Вчера первый раз в жизни прошивал контроллер (Atmega8), с настройками как у Master'a. Программа вроде бы залилась, контроллер подал признаки жизни(замигал светодиод). НО, когда я попытался прошить второй раз, кодевижен выдал ошибку.
Внешний кварц подключен так (8Mhz, 22pF):
Изображение

Какие же всетаки галочки отмечать??
И еще вопрос мою мегу можно вылечить?


Вернуться к началу
 Профиль  
 
 Заголовок сообщения: Re: [FAQ] Fuse биты - примеры установки фьюзов AVR
СообщениеДобавлено: 19 июн 2009, 17:16 
Не в сети
Аватара пользователя

Зарегистрирован: 21 дек 2006, 19:56
Сообщения: 4468
Откуда: Украина, г.Одесса
прог. языки: Delphi и С
А чем ты шьешь?

Добавлено спустя 5 минут 9 секунд:
SUT отвечает за задержку перед подачей питания на МК. При плохом питании нада задержку побольше при хорошем можно ваще не программировать.


Вложения:
.JPG
.JPG [ 51.14 КиБ | Просмотров: 24144 ]
Вернуться к началу
 Профиль  
 
 Заголовок сообщения: Re: Fuse биты - лучше один раз увидеть
СообщениеДобавлено: 19 июн 2009, 17:32 
Не в сети
отсылающий читать курс
Аватара пользователя

Зарегистрирован: 06 ноя 2005, 04:18
Сообщения: 14195
Откуда: Москва
pcs7 писал(а):
На http://avr123.nm.ru/07.htm установленны другие галочки:
не отмечен фьюз SUT0...
Все верно и в соответсвии с даташит талица 5 на АТМЕГА 16 - что и указано на сдланом вами скриншоте.

pcs7 писал(а):
... чуть не спалил себе мозг, но так толком и не понял как их выставлять в моем случае
Там же сказано что надо всегда смотреть в даташит КОНКРЕТНО ВАШЕГО микроконтроллера.

pcs7 писал(а):
первый раз в жизни прошивал контроллер (Atmega8), с настройками как у Master'a. Программа вроде бы залилась, контроллер подал признаки жизни(замигал светодиод).

Значит такт в нем есть. Должен вроде прошиваться если только вы не отключили RESET.


Вернуться к началу
 Профиль  
 
Показать сообщения за:  Поле сортировки  
Начать новую тему Ответить на тему  [ Сообщений: 68 ]  На страницу Пред.  1, 2, 3, 4, 5  След.

Часовой пояс: UTC + 4 часа


Кто сейчас на конференции

Сейчас этот форум просматривают: нет зарегистрированных пользователей и гости: 0


Вы не можете начинать темы
Вы не можете отвечать на сообщения
Вы не можете редактировать свои сообщения
Вы не можете удалять свои сообщения
Вы не можете добавлять вложения

Найти:
Перейти:  
cron
Powered by phpBB © 2000, 2002, 2005, 2007 phpBB Group
Русская поддержка phpBB
phpBB SEO